SQL-Statement für einen Report(fortgeschrittene?)

  • Hallo erstmal an alle Mitglieder.


    Ich bin neu hier und brauche dringend eure Hilfe. Ich befinde mich in einem Praktikum und muss einen Report erstellen, aus einer vorhandenen Datenbank. Eigentlioch ganz ok, aber ich blicke nur nicht richtig durch.


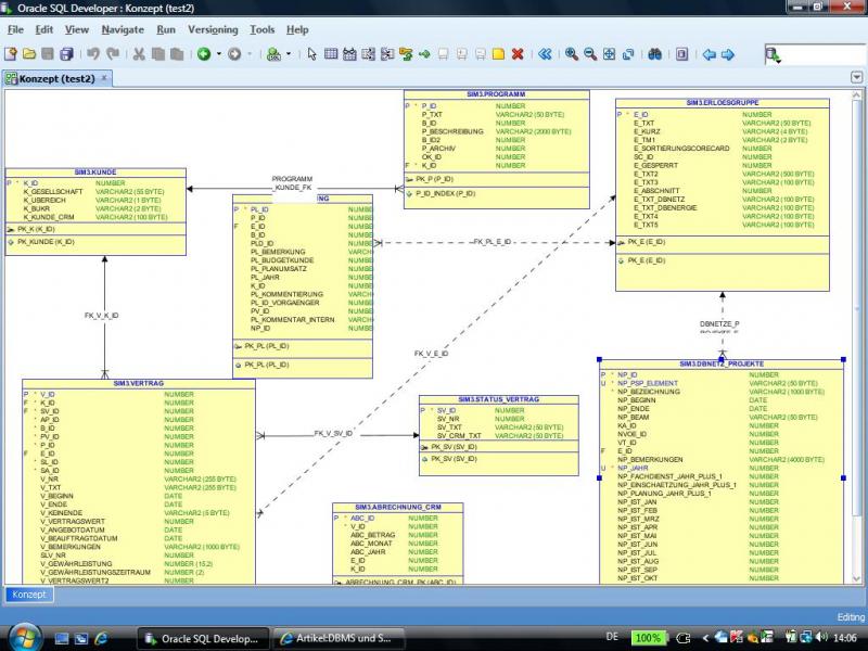
    Ich besitze 8 Tabellen, aus denen ich bestimme Attribute benötige um einen Report zu erstellen.


    Beispiel:
    Tabellen: Kunde,Programm,Erloesgruppe,DBNetzProjekt,Planung,Vertrag,Status_Vertrag,Abrechnung (So soll auch der Report am Ende aussehen, also in der Konstallation )


    Benötigete
    Attribute:
    Kunde = Name,
    Programm=Programm_Name,
    Erloesgruppe=Bezeichnung,
    DBNetz_Projekte=Element,Bezeichnung,Vorschau,Prognose
    Planung=VorschauSystel
    Vertrag=Nummer,BezeichnungVertrag,Jahreswert
    Status_Vertrag=Status
    Abrechnung= AbgerechnetMonat


    Mit diesen Tabellen und Attributen(nicht alle aus den Tabellen genannt, sondern nur die nötigen) soll ich einen Report erstellen.


    So wie ich es verstanden habe, hat kann jeder Kunde mehrere Programme besitzen und jedes "PROGRAMM"(Bsp: Finanz IT) mehrere "KUDNEN" haben.
    Jedese "ERLOESGRUPPE"(Bezeichnung) (Bsp: IT Wartung) kann ebenfalls mehere Progammen angehören und ein einzelnes "Programm" kann ebenso mehrere "Bezeichnungen" haben.(Beispiel Programm Finanz IT= kann Erloesgruppenbezeichnung It Wartung und TK Projekte besitzen).
    Aus der Tabelle "NETZ_PROJEKT" kommen die Attribute ELEMENT,BEZEICHNUNG,VORSCHAU,PROGNOSE. Diese vier Attribute müssen so angeordnet sein, dass sie in der entgültigen Tabelle dem Kunden->Programm->Erloesgruppe angehören. Dazu muss die PLANUNG mit dem Attribut Vorschausystel zu den anderen gesetzt werden.
    Aus der Tabelle "Vertrag" mit den Attributen "NUMMER","BEZEICHNUNGVERTRAG","JAHRESWERT", müssen die Werte ebensop angepasst werden, dass sie,also ich vermute, mit dem Attribut "ELEMENT" aus der Tablle "NETZ_PROJEKT" gesetzt werden muss, damit die zusammensetzung stimmt.
    Das Attribut "ABGERECHNETMONAT" aus der Tabelle Abrechnung sollte vermutlich in Beziehung mit der Tabelle Vertrag und dem Attribut "Nummer" gesetzt sein. Ich weiss nicht, ob diese Beschreibung hilft, würde jedoch jede Hilfe und jeden Tipp entgegenehmen. Ich besitze ebenso noch eine Zip datei, falls jmd lust und zeit hat, mir dabei zu helfen, sie ist zu groß, also müsstge sie per emailö schicken.


    Hier nochmal die aktuellen ForeignKeys der Tabelle, die vermutlich noch geändert oder neue auch hinzugefügt werden müssen.


    Kunde: Kein FK
    Programm: Kein FK
    Erloesgruppe:Kein FK
    DBNetz_Projekte: Erloesgruppe,Kunde,Programm
    Planung:Kunde,Programm,Erloesgruppe
    Vertrag: Erloesgruppe,Kunde,Programm,Status_Vertrag
    Status_Vertrag:Kein FK
    Abrechnung:KEIN FK


    Mein Aktueller, erbärmlicher sql Code:
    SELECT K.K_Gesellschaft as Domäne,
    E.E_TXT as Leistungssegment,
    P.P_TXT as Programm,
    PL.PL_TXT as Planung
    FROM Kunde K, Erloesgruppe E, Programm P, Planung PL
    ON PL.K_ID = K.K_ID
    AND PL.E_ID = E.E_ID
    AND PL.P_ID = P.P_ID


    Hiermit bekomme ich also Report die Tabellen mit ihren zugehörigen Attributen: Kunde,Programm,Erloesguppe,Planung


    Keine Ahnung wie ich aber die andere Tabellen miteinfüge damit ich, druch meine Abfrage, wirklich alles mit drin habe. Laut meinem Chef würde ein join, oder rightjoin keinen Sinn ergeben, da diese nicht alle Daten mit einfügen würden.
    Ich vermute langsam ich muss irgendwie eine verschachtelte Select mit/oder einen Union zusammenbauen.


    So sieht der Report aus(In Klammern echter tabellenname aus Datenbank)
    Kunde(Kunde) Programm(Programm) Leistungssegment(Erloesgruppe) Element (DBNetz_Projekt) Bezeichnung(DBNetz_Projekt) Vorschau(DBNetz_Projekt) Prognose(DBNetz_Projekt) Vorschau(Planung) LV_Nummer(Vertrag) LV_Bezeichnung(Vertrag) Status(Status_Vertrag) Jahrewert(Vertrag) Abgerechnet(Abrechnung_CRM)


    Das halt als einen Report vorstellen, indem die obene genannten Tabellen,die attribute entahalten, die ich zusammensetzen soll.


    Ich habe auch eine Zip datei mit detallierten Daten. Würde mich freuen, wenn mir jmd helfen könnte oder Tipps geben könnte.
    Ich weiss halt nicht wie und wo ich anfangen soll. Oder mir zumindest Tipps geben könnte, welche konkrten Fragen ich stellen kann, um sinnvoll hier irgendwie ein Statement zu gestalten.


    Vielen Dank für eure Hilfe.....